Enviado por Gabriel Lemos Solimani
Esta página especial mostra todos os arquivos carregados.
| Data | Nome | Miniatura | Tamanho | Descrição | Versões |
|---|---|---|---|---|---|
| 05h04min de 7 de agosto de 2013 | Banco.jpg (arquivo) | 52 kB | 1 | ||
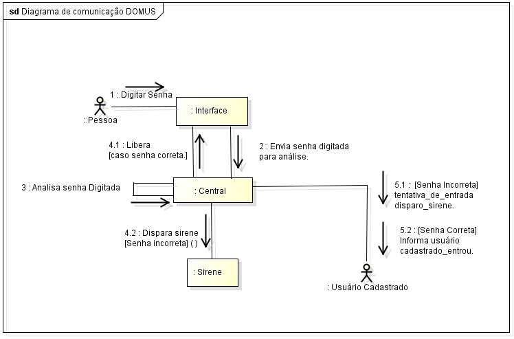
| 04h58min de 7 de agosto de 2013 | Domus.jpg (arquivo) | 55 kB | Revertido para a versão de 7 de agosto de 2013 - 04h56min | 4 | |
| 04h43min de 7 de agosto de 2013 | Maquina de refrigerante.jpg (arquivo) | 56 kB | Revertido para a versão de 7 de agosto de 2013 - 04h38min | 3 | |
| 04h40min de 7 de agosto de 2013 | Maquina de refri.jpg (arquivo) | 0 byte | 1 | ||
| 04h37min de 7 de agosto de 2013 | Diagrama de sequencia.jpg (arquivo) | 63 kB | 1 | ||
| 01h57min de 31 de julho de 2013 | Casosdeusorr.jpg (arquivo) | 77 kB | 1 |